APPROACH TO RANKING INNOVATIONS IN THE CHEMICAL INDUSTRY BASED ON THE ASSESSMENT OF THEIR CONSOLIDATED ENVIRONMENTAL IMPACT
Abstract and keywords
Abstract:
The article proposes an approach to ranking innovations on the efficiency scale based on the assessment of their consolidated environmental effect. The role of the chemical industry in the country's economy and the position of the Russian Federation in the world export of chemical products are analyzed. The importance of considering the consolidated effect of environmental factors in the implementation of innovations is substantiated. Methods of assessing the environmental effect of innovations are considered. The concept of an information system for assessing the aggregate environmental effect, which provides the possibility of assessment at all stages of the innovation process, is proposed.

Keywords:
chemical industry consolidated environmental impact, innovation ranking, environmental monitoring system, the best available technologies (BAT)
Text
Text (PDF): Read Download
Text (PDF): Read Download
Text (PDF): Read Download
Text (PDF): Read Download
Text (PDF): Read Download
Text (PDF): Read Download
Text (PDF): Read Download
Text (PDF): Read Download
Text (PDF): Read Download
Text (PDF): Read Download
Text (PDF): Read Download
Text (PDF): Read Download
Text (PDF): Read Download
Text (PDF): Read Download

Введение. Химическая промышленность является стратегически важной отраслью экономики Российской Федерации, осуществляющей производство широкого спектра продукции посредством химической переработки углеводородного, минерального и иных видов сырья. По состоянию на 2022 год, согласно данным Росстата, химический сектор занимает 13,6% в структуре обрабатывающей промышленности России и входит в пятерку крупнейших отраслей наряду с машиностроением (14,8%), нефтепереработкой (20,6%), пищевой промышленностью (16,9%) и металлургией (21,7%) [1]. Значимость отрасли заключается в ее возможности обеспечения продукцией как потребительского рынка, так и производственной сферы экономики страны. Межотраслевые связи химической промышленности отражены на рисунке 1 и охватывают практически все сектора экономики.

 

 

Рис. 1. Межотраслевые связи химической промышленности

Источник: составлено авторами

 

Ключевыми потребителями химической продукции являются: текстильная и топливная промышленность, электроэнергетика, сельское хозяйство, металлургия и машиностроение. При этом машиностроение выступает не только как потребитель, но и как поставщик оборудования для химических предприятий, создавая важный технологический контур обратной связи.

Анализ экспортного потенциала химической промышленности РФ. Россия занимает лидирующие позиции в мировом экспорте химической продукции, находясь на втором месте, что подтверждается данными Росстата о доле продукции химического сектора в мировом экспорте в 2021 г. - 7,7% [2]. Сведения об объемах экспорта товаров химической промышленности и каучука по состоянию на 2019-2024 гг. представлены в таблице 1.

 

Таблица 1

Экспорт товаров РФ в 2019-2024 гг. в млрд долл. США

 

2019 г.

2020 г.

2021 г.

2022 г.

2023 г.

январь-сентябрь 2024

Продукция химической промышленности, каучук

27,14

23,91

37,85

42,0

27,2

19,9

Источник: Федеральная служба государственной статистики

 

Анализ динамики экспорта выявил значительные колебания показателя в период 2019-2024 гг. Спад показателя экспорта к 2020 г. сменился существенным подъемом значения к 2021 г., достигнув пикового значения в 42,0 млрд долл. США в 2022 г. Однако в последующие годы наблюдается снижение экспорта продукции химического сектора, причиной чему может служить введение санкционных ограничений.

Несмотря на это отечественная химическая промышленность удерживает свои позиции на международном рынке, что подтверждается устойчивым спросом на продукцию со стороны различных стран-импортеров. Динамика поставок отдельных видов химической продукции в 2019-2021 гг. в разрезе стран дальнего зарубежья и СНГ представлена в таблице 2. Динамика экспорта отдельных товаров химического сектора свидетельствует об устойчивом положении РФ на мировом рынке химической продукции. Основную долю в структуре экспорта занимают нефтепродукты с объемом поставок в 2021 г. 144 304,82 тыс. тонн, при этом основная часть вывозимой продукции приходится на страны дальнего зарубежья (95,8%). Значительные объемы экспорта показывает сегмент удобрений, где наблюдается рост поставок в другие страны на 8,5% к 2021 г. относительно значения показателя 2019 г., причем также большая поставок направляется в страны дальнего зарубежья (96%). Экспорт аммиака безводного, несмотря на некоторые колебания, сохраняет стабильные объемы поставок в рассматриваемые годы на уровне более 4 млн тонн. Синтетический каучук также демонстрирует положительную динамику экспорта до 1 094,94 тыс. тонн в 2021 году. Доминирующую долю импортеров аммиака и каучуку также составляют страны дальнего зарубежья (80% и 93% соответственно).

 

Таблица 2

Экспорт отдельных товаров химической промышленности в 2019-2021 гг. в тыс. тонн

Наименование товара

Страны

2019 г.

2020 г.

2021 г.

Аммиак безводный

Всего

4 647,65

4 168,76

4 418,10

Страны дальнего зарубежья

3 613,73

3 183,96

3 555,33

Cтраны СНГ (без России)

1 033,92

984,80

862,77

Каучук синтетический и фактис

Всего

993,35

978,40

1 094,94

Страны дальнего зарубежья

935,53

920,26

1 021,69

Cтраны СНГ (без России)

57,83

58,15

73,25

Нефтепродукты

Всего

142 962,51

141 794,63

144 304,82

Страны дальнего зарубежья

138 051,49

133 625,07

138 220,84

Cтраны СНГ (без России)

4 911,02

8 169,57

6 083,99

Удобрения

Всего

34 632,82

34 180,39

37 581,83

Страны дальнего зарубежья

32 501,17

32 522,49

36 186,31

Cтраны СНГ (без России)

2 131,65

1 657,90

1 395,52

Источник: Федеральная служба государственной статистики

 

Особенно сильными остаются позиции РФ в сегменте удобрений, о чем свидетельствуют данные аналитического отчета «Деловой профиль», согласно которым в 2021 г. в стране было произведено 58,6 млн тонн удобрений, 64% из которых было экспортировано [4]. Общий объем мирового экспорта удобрений в 2021 г. составил 85,5 млрд долл., из которого доля России составила 12,5 млрд долл. (14,6%), Китая – 10,9 млрд долл. (12,7%), Канады – 6,6 млрд долл. (7,7%), Марокко – 5,7 млрд долл. (6,7%), США – 4,1 млрд долл. (4,8%), прочих стран – 45,7 млрд долл. (53,5%) [4], что подтверждает статус РФ как крупнейшего экспортера удобрений.

Экологические аспекты развития химической промышленности. В связи с тем, что значительные объемы химической продукции идут на экспорт, возникает необходимость ее соответствия не только национальным экологическим стандартам, но и международным. Экспортоориентированность химического сектора накладывает дополнительные требования к продукции, поскольку страны-импортеры все больше ужесточают требования к ввозимой продукции. В условиях глобального курса на развитие «зеленой» экономики соответствие международным экологическим стандартам становится важным фактором конкурентоспособности предприятий на мировом рынке.

Ключевую роль в регулировании экологических инноваций в секторе химической промышленности играют международные и национальные стандарты. Информационно-технический справочник по наилучшим доступным технологиям (ИТС НДТ) - национальный стандарт, описывающий технологии, процессы, методы, способы, оборудование, а также технологические показатели загрязняющих веществ. В таблице 3 представлены национальные и международные справочники наилучших доступных технологий, относящиеся к химической и нефтехимической промышленности.

 

Таблица 3

Отраслевые национальные и зарубежные стандарты НДТ в области химической и нефтехимической промышленности

№ п/п

Наименование справочника

Отечественные стандарты ИТС НДТ

1

ИТС 2–2022 Производство аммиака, минеральных удобрений и неорганических кислот

2

ИТС 18–2023 Производство основных органических химических веществ

3

ИТС 19–2020 Производство твердых и других неорганических химических веществ

4

ИТС 21–2021 Производство оксида магния, гидроксида магния, хлорида магния

5

ИТС 28–2021 Добыча нефти

6

ИТС 30–2021 Переработка нефти

7

ИТС 32–2022 Производство полимеров, в том числе биоразлагаемых

8

ИТС 33–2020 Производство специальных неорганических химикатов

9

ИТС 34–2020 Производство прочих основных неорганических химических веществ

Международные стандарты BREF

1

CWW «Очистка производственных сточных вод и отходящих газов / Системы менеджмента в химической промышленности»

2

LVICAAF «Крупнотоннажное производство неорганических веществ – аммиака, неорганических кислот и удобрений»

3

LVOC «Крупнотоннажное производство органических химических веществ»

4

LVICS «Крупнотоннажное производство твердых и иных неорганических химических веществ»

5

CAK «Производство хлора и щелочей»

6

POL «Производство полимеров»

7

SIC «Производство специальных неорганических веществ»

8

REF «Переработка нефти и природного газа»

Источник: составлено авторами по данным [5-21]

 

Межотраслевые ИТС НДТ содержат описание используемых технологий, подходов, методов и пр. для различных процессов, например, утилизация отходов, очистка сточных вод, размещение отходов и т. д. с описанием определенных решений, являющихся НДТ.

В современных условиях инновационная деятельность становится одним из основных факторов устойчивого развития и конкурентоспособности предприятий химической промышленности. В настоящее время реализуется государственная поддержка в рамках «Стратегии развития химической промышленности России до 2030 года», направленная на повышение конкурентоспособности отрасли и обеспечение национальной безопасности страны [22]. Приоритетным сценарием реализации Стратегии выступает инновационный план, предусматривающий масштабное привлечение инвестиций для наращивания количества инновационных процессов в отрасли.

При осуществлении инновационной деятельности важно учитывать их потенциальное воздействие на экологию. Существующие подходы к оценке экологического воздействия инноваций в основном фокусируются на анализе отдельных компонентов новой технологии или продукта, что не позволяет в полной мере оценить эффект экологического воздействия инновации, поскольку не учитывает усиливающий эффект взаимодействия различных компонентов.

Одним из методов, который может применяться в оценке воздействия инноваций на экологию, являются биоинспирированные алгоритмы. Данные методы основаны на моделировании природных процессов и позволяют учитывать при оценке множество взаимосвязанных факторов [23-24]. Другим подходом к оценке является использование нейронных сетей, способных обрабатывать большие объемы данных и прогнозировать возможный совокупный экологический эффект от инноваций на основе исторических данных [25-26]. Однако данные методы имеют ограничения. В частности, нейросетевые модели требуют больших объемов качественных данных для обучения и значительных вычислительных мощностей, а также могут выдавать неточные результаты из-за сильной чувствительности к выбросам в данных. Оба метода не обеспечивают достаточный уровень прозрачности процесса принятия решений, что важно для химической промышленности, где цена ошибки очень высока.

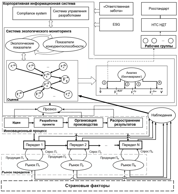
Концепция системы оценки консолидированного экологического эффекта. В качестве решения задачи комплексной оценки воздействия инноваций на экологию предлагается концепция информационной системы, которая позволит проводить мониторинг и оценку консолидированного экологического эффекта новшеств на всех этапах инновационного процесса (рисунок 2). Важным преимуществом такого подхода является возможность прогноза экологического эффекта инновации уже на этапе формирования идеи, что позволит существенно снизить инвестиционные риски и избежать затрат на разработку технологий, которые не будут соответствовать экологическим требованиям.

Процесс химического производства представляет собой совокупность взаимосвязанных переделов, каждый из которых заканчивается получением промежуточного продукта (полуфабриката) и может быть отправлен в следующий передел, либо реализован на рынке сбыта как самостоятельный товар. Потребность в производстве на каждом из переделов формируется благодаря рыночному спросу. Важным аспектом, оказывающим влияние на деятельность химических предприятий, ведущих торговлю на мировом рынке, являются страновые факторы. Политические, экономические, социальные и технологические изменения в странах-импортерах могут оказать влияние на спрос продукции.

Применение системы экологического мониторинга позволит производить оценку консолидированного экологического эффекта инноваций на всех этапах инновационного процесса: от формирования идеи через разработку проекта и организацию производства до распространения результатов. Оценка будет складываться из эффекта от производства, так и эффекта от использования продукции в рамках всей производственной цепочки переделов. Она будет производиться на основе наблюдения за ситуацией на рынках химической продукции, процессами реализации переделов, а также изменениями страновых факторов. Экологические показатели инноваций непосредственно будут оказывать влияние на показатели конкурентоспособности предприятий-инноваторов.

Для ранжирования инноваций на основе консолидированной оценки их экологической эффективности используется четырехуровневая шкала, где высший уровень (0-Vi НДТ) присваивается нововведениям, показатели которых превосходят показатели наилучших доступных технологий. Остальные уровни (Vi НДТ Vi Ср, Vi Ср Vi Доп, ViДоп и далее) отражают степень соответствия требованиям в области экологии и необходимость доработки инноваций. Инновации, попавшие в первую группу по результатам анализа (бенчмаркинга), направляются на рассмотрение в рабочую группу при научно-техническом совете по наилучшим доступным технологиям (НДТ). По результатам работы указанной группы возможно решение о рекомендации Росстандарту о включении характеристик новой технологии в справочник НДТ.

 

 

Рис. 2. Концепция применения информационной системы для ранжирования инноваций по консолидированному эффекту на экологию

Источник: составлено авторами

 

Compliance-модуль позволяет осуществлять мониторинг соответствия инноваций принципам «Ответственной заботы», что также учитывается при проведении оценки совокупного экологического эффекта. А система управления разработками позволяет контролировать экологические показатели разработки на всех этапах – от формирования идеи до внедрения, что соответствует требованиям концепции ESG о прозрачности и ответственном управлении, а также требованиям в области экологии.

Заключение. Предложенный подход к ранжированию инноваций химической промышленности на основе оценки их консолидированного экологического эффекта позволяет выделить приоритетные инновационные проекты, которые обеспечат конкурентоспособность российской химической продукции на отечественном и зарубежных рынках. Ориентация на решения, превосходящие по экологическим показателям и показателям ресурсосбережения НДТ, позволит на основе

репутационного эффекта реализовать стратегию развития химических предприятий в условиях ужесточения санкционного давления на РФ и активизации информационной войны.

Применение инструментов управления инновациями, затрагивающими все переделы в рамках цепи производства и использования химической продукции, позволит значительно снизить суммарное вредное воздействие на природную среду со стороны нефтехимического комплекса в целом.

References

1. Rossiya i strany mira. 2023: Stat.sb. [Elektronnyy resurs] // Federal'naya sluzhba gosudarstvennoy statistiki. 2023. URL: https://rosstat.gov.ru/storage/mediabank/Rus_strani_mira_2023.pdf (data obrascheniya: 26.11.2024).

2. Vneshnyaya torgovlya [Elektronnyy resurs] // Rosstat. URL: https://rosstat.gov.ru/statistics/vneshnyaya_torgovlya (data obrascheniya: 05.12.2024).

3. Eksport otdel'nyh tovarov [Elektronnyy resurs] // Federal'naya sluzhba gosudarstvennoy statistiki. URL: https://fedstat.ru/indicator/37393 (data obrascheniya: 05.12.2024).

4. Rynok mineral'nyh udobreniy: gosudarstvennoe regulirovanie i sankcii [Elektronnyy resurs] // Delovoy profil'. URL: https://delprof.ru/upload/iblock/8fb/Analitika-Rynok-mineralnykh-udobreniy.pdf (data obrascheniya: 05.12.2024).

5. ITS 22022 Proizvodstvo ammiaka, mineral'nyh udobreniy i neorganicheskih kislot [Elektronnyy resurs] // Burondt. URL: https://burondt.ru/NDT/NDTDocsDetail.php?UrlId=1848&etkstructure_id=1872 (data obrascheniya: 05.12.2024).

6. ITS 182023 Proizvodstvo osnovnyh organicheskih himicheskih veschestv [Elektronnyy resurs] // Burondt. URL: https://burondt.ru/NDT/NDTDocsDetail.php?UrlId=2089&etkstructure_id=1872 (data obrascheniya: 05.12.2024).

7. ITS 192020 Proizvodstvo tverdyh i drugih neorganicheskih himicheskih veschestv [Elektronnyy resurs] // Burondt. URL: https://burondt.ru/NDT/NDTDocsDetail.php?UrlId=1506&etkstructure_id=1872 (data obrascheniya: 05.12.2024).

8. ITS 212021 ITS NDT 21-2021 Proizvodstvo oksida magniya, gidroksida magniya, hlorida magniya [Elektronnyy resurs] // Burondt. URL: https://burondt.ru/NDT/NDTDocsDetail.php?UrlId=1671&etkstructure_id=1872 (data obrascheniya: 05.12.2024).

9. ITS 282021 Dobycha nefti [Elektronnyy resurs] // Burondt. URL: https://burondt.ru/NDT/NDTDocsDetail.php?UrlId=1640&etkstructure_id=1872 (data obrascheniya: 05.12.2024).

10. ITS 302021 Pererabotka nefti [Elektronnyy resurs] // Burondt. URL: https://burondt.ru/NDT/NDTDocsDetail.php?UrlId=1649&etkstructure_id=1872 (data obrascheniya: 05.12.2024).

11. ITS 322022 Proizvodstvo polimerov, v tom chisle biorazlagaemyh [Elektronnyy resurs] // Burondt. URL: https://burondt.ru/NDT/NDTDocsDetail.php?UrlId=1849&etkstructure_id=1872 (data obrascheniya: 05.12.2024).

12. ITS 332020 Proizvodstvo special'nyh neorganicheskih himikatov [Elektronnyy resurs] // Burondt. URL: https://burondt.ru/NDT/NDTDocsDetail.php?UrlId=1510&etkstructure_id=1872 (data obrascheniya: 05.12.2024).

13. ITS 342020 Proizvodstvo prochih osnovnyh neorganicheskih himicheskih veschestv [Elektronnyy resurs] // Burondt. URL: https://burondt.ru/NDT/NDTDocsDetail.php?UrlId=1512&etkstructure_id=1872 (data obrascheniya: 05.12.2024).

14. Brinkmann T., Santonja G. G., Yükseler H., Roudier S., Sancho D.L. Best Available Techniques (BAT) Reference Document for Common Waste Water and Waste Gas Treatment/Management Systems in the Chemical Sector [Elektronnyy resurs] // European Commission. URL: https://eippcb.jrc.ec.europa.eu/sites/default/files/2019-11/CWW_Bref_2016_published.pdf (data obrascheniya: 05.12.2024).

15. Reference Document on Best Available Techniques for the Manufacture of Large Volume Inorganic Chemicals – Ammonia, Acids and Fertilisers [Elektronnyy resurs] // European Commission. URL: https://eippcb.jrc.ec.europa.eu/sites/default/files/2022-03/LVIC-AAF.pdf (data obrascheniya: 05.12.2024).

16. Falcke H., Holbrook S., Clenahan I., Carretero A. L., Sanalan T., Brinkmann T., Roth J., Zerger B., Roudier S., Sancho L. D. Best Available Techniques (BAT) Reference Document for the Production of Large Volume Organic Chemicals [Elektronnyy resurs] // European Commission. URL: https://eippcb.jrc.ec.europa.eu/sites/default/files/2019-11/JRC109279_LVOC_Bref.pdf (data obrascheniya: 05.12.2024).

17. Large Volume Inorganic Chemicals - Solids and Others industry [Elektronnyy resurs] // European Commission. URL: https://eippcb.jrc.ec.europa.eu/sites/default/files/2019-11/lvic-s_bref_0907.pdf (data obrascheniya: 05.12.2024).

18. Brinkmann T., Santonja G.G., Schorcht F., Roudier S., Sancho L.D. Best Available Techniques (BAT) Reference Document for the Production of Chlor-alkali [Elektronnyy resurs] // European Commission. URL: https://eippcb.jrc.ec.europa.eu/sites/default/files/2019-11/CAK_BREF_102014.pdf (data obrascheniya: 05.12.2024).

19. Reference Document on Best Available Techniques in the Production of Polymers [Elektronnyy resurs] // European Commission. URL: https://eippcb.jrc.ec.europa.eu/sites/default/files/2019-11/pol_bref_0807.pdf (data obrascheniya: 05.12.2024).

20. Reference Document on Best Available Techniques for the Production of Speciality Inorganic Chemicals [Elektronnyy resurs] // European Commission. URL: https://eippcb.jrc.ec.europa.eu/sites/default/files/2019-11/sic_bref_0907.pdf (data obrascheniya: 05.12.2024).

21. Barthe P., Chaugny M., Roudier S., Sancho L.D. Best Available Techniques (BAT) Reference Document for the Refining of Mineral Oil and Gas [Elektronnyy resurs] // European Commission. URL: https://eippcb.jrc.ec.europa.eu/sites/default/files/2019-11/REF_BREF_2015.pdf (data obrascheniya: 05.12.2024).

22. Prikaz ot 08.04.2014 №651/172 «Ob utverzhdenii Strategii razvitiya himicheskogo i neftehimicheskogo kompleksa na period do 2030 goda» [Elektronnyy resurs] // KonsorciumKodeks. URL: https://docs.cntd.ru/document/420245722?section=status (data obrascheniya 12.12.2024).

23. Dli M.I., Bulygina O.V. Optimizaciya portfelya proektov s ispol'zovaniem modificirovannogo algoritma «seryh volkov» // Integrirovannye modeli i myagkie vychisleniya v iskusstvennom intellekte. 2024 S. 341-349.

24. Bulygina O.V., Kulyasov N.S., Yartsev D.D. Directions for modifying the artificial bee colony algorithm to optimize control parameters for complex systems // Journal of applied informatics. 2024. № 1. S. 28-37.

25. Meshalkin V.P., Dli M.I., Puchkov A.Yu., Lobaneva E.I. Predvaritel'naya ocenka pragmaticheskoy cennosti informacii v zadache klassifikacii na osnove glubokih neyronnyh setey // Prikladnaya informatika. 2021. № 3. S. 9-20.

26. Dli M.I., Puchkov A.Yu., Lobaneva E.I. Prognozirovanie sroka sluzhby oborudovaniya na osnove glubokih neyronnyh setey // Issledovaniya v oblasti sistem, prinyatiya resheniy i kontrolya. 2022. № 3. S. 135-144.

27. Dulyasova M.V., Tutov S.V. Povyshenie konkurentosposobnosti predpriyatiy po proizvodstvu krupnotonnazhnyh polimerov // Sovremennaya konkurenciya. 2024. № 4. S. 99-111.

28. Knyazeva I.V., Boyko A.E. Motivacionnaya rol' ESG-faktora pri sdelkah ekonomicheskoy koncentracii // Sovremennaya konkurenciya. 2023. № 5. S. 41-52.


Login or Create
* Forgot password?